Ветровая нагрузка на решетчатые конструкции
Здравствуйте! Согласно СП 20.13330 п.В.1.14 при действии ветра перпендикулярно к плоскости ферм — для первой принимаем Cx=1,4, для последующих учитываем затенение в зависимости от заполнения фермы и расстояния между ними. Вопросы в следующем:
1. Как определить ветровую нагрузку на горизонтальные связи по верхним и по нижним поясам? Регламентирует ли это какие-нибудь документы?
2. При действии ветра вдоль пространственной фермы как быть с решеткой и горизонтальными связями?
3. В опорах ЛЭП имеются горизонтальные крестовые диафрагмы расположенные с определенным шагом по высоте, как на них собирают ветер?
Просмотров: 3102
Регистрация: 30.01.2008
Україна, Львів
Сообщений: 6,062
Сообщение от Artem0701
имеются горизонтальные крестовые диафрагмы расположенные с определенным шагом по высоте, как на них собирают ветер?
Обычно на них просто забивают болт, что считаю вполне обоснованным, если, конечно, там нет серьезных габаритов.
Сообщение от Artem0701
2. При действии ветра вдоль пространственной фермы как быть с решеткой и горизонтальными связями?
Горижонтальные связи учесть, с решеткой поступить также, как с горизонтальными крестовыми диафрагмами.
Сообщение от Artem0701
1. Как определить ветровую нагрузку на горизонтальные связи по верхним и по нижним поясам? Регламентирует ли это какие-нибудь документы?
ДБН, СП, СНиП, Еврокод — акурат они и регламентируют.
| Vavan Metallist |
| Посмотреть профиль |
| Найти ещё сообщения от Vavan Metallist |
Оснащение проходки горных выработок, ПОС, нормоконтроль, КР, АР
Регистрация: 30.01.2008
Сообщений: 18,648
Artem0701, подробностей не подскажу, сам с трудом делаю.
Однако все ваши вопросы крайне важны и дадут вам (могут дать) нехилый прирост усилий. Крайне важно буквально всё учесть так или иначе.
По поводу завышения усилия не беспокойтесь. Запас вы сможете объяснить, а вот недосдачу будет исправить гораздо сложнее.
И не стесняйтесь с шагом опор. Чем шире, тем лучше.
Учтите, что у Vavan Metallist, стаж позволяет избежать многих ошибок и запасом перекрыть все эти «болты».
| Орел сидел на дереве, отдыхал и ничего не делал. Кролик увидел орла и спросил: «А можно мне тоже сидеть, как Вы, и ничего не делать?» «Конечно, почему нет», — ответил тот. Кролик сел под деревом и стал отдыхать. Вдруг появилась лиса, с хватила кролика и съела его. Мораль: чтобы сидеть и ничего не делать, вы должны сидеть очень, очень высоко. |
__________________
«Безвыходных ситуаций не бывает» барон Мюнхаузен
негодяй со стажем
Регистрация: 26.10.2009
Сообщений: 2,434
Сообщение от Artem0701
Регламентирует ли это какие-нибудь документы?
СП 20.13330.2016
На все три вопроса ответ — см. пп. В.1.12 и В.1.13 прилож. В СП 20.13330.2016.
Сообщение от Artem0701
Согласно СП 20.13330 п.В.1.14
Для исключения обмана себя и окружающих не пользуйтесь п. В.1.14
Регистрация: 30.01.2008
Україна, Львів
Сообщений: 6,062
Сообщение от Tyhig
стаж позволяет избежать многих ошибок и запасом перекрыть все эти «болты».
Конечно, я этот вывод сделал на основании некоего опыта. Но могу сказать, что вы просто физически не сможете учесть такие вещи. Тем более пользуясь нормами, тем более нормами постсоветских стран.
Вы посмотрите СП 2011 года таблица Д.8 фи ограничивается 0.6. Это же было в СНиП, это же осталось в ДБН. В СП 2016 года ввели больше равно 0.6. Юридически получается, что только с 2016 года вы можете считать затенение сплошного профиля сплошным профилем, а я согласно ДБН так до сих пор и не могу ). Ну, считайте. Как распорка лежащая перпендикулярно направлению ветра затеняет элемнт диафрагмы, лежащий под 45 градусов к этому направлению? Да хз как! Но вы можете посчитать и приложить неравномерную нагрузку на элемент диафрагмы. Насколько это соответсвует действительности? Да хз ). Ладно, все это можно попыхтеть посчитать — но проектировать надо! Надо выдавать продукт, а не упражнятся в вирутозности приложения ветровых нагрузок, которые все равно приложены будут неверно.
Упрощайте. Задавайте диафрагмы некоими упрощенными схемами, пусть в запас, но это в десятки раз ускоряет расчет без практического ввлияния на точность.
| Vavan Metallist |
| Посмотреть профиль |
| Найти ещё сообщения от Vavan Metallist |
Балка на балку, кирпич на кирпич.
Регистрация: 09.10.2007
Сообщений: 4,813
У мостовиков все проще и понятней:
«Нормативную горизонтальную продольную ветровую нагрузку для сквозных пролетных строений следует принимать в размере 60%, для пролетных строений со сплошными балками — 20%, соответствующей полной нормативной поперечной ветровой нагрузке»
То есть, если ветер дует вдоль ферм (связей настилов и т.д.) то считаем эту конструкцию как будто ветер дует на нее в лоб, а потом умножаем на 0.6 или 0.2
__________________
. переменная FILEDIA создана для привлечения пользователей к форумам.
SGround.ru
Сбор ветровых нагрузок на решетчатые стальные конструкции (опоры ВЛ; Порталы ОРУ; Мачты связи)
Разместил Author Виталий К. Posted on 03.12.2018 26.05.2022 0

Расчетный файл в формате *.xlsx
Сам расчетный файл в формате *.xlsx можно скачать по ссылке: Ветровая нагрузка на решетчатую опору.xlsx
В файле 2 листа:
- на первом выполняется расчет нагрузок на конструкцию решетчатой опоры по разделу 11 СП 22.13330.2016
- на втором тот же расчет выполняется согласно указаниям ПУЭ издание 7.
В расчетном файле все что закрашено серой заливкой вычисляется автоматически — реализована интерполяция всех коэффициентов к ветровой нагрузке, зависящих от высоты расположения конструкции, типа местности по ветру и от других параметров.
- Пульсационная составляющая по СП 33.13330-2016 вычисляется приблизительно по ф.11.5 из предположения что первая частота собственных колебаний сооружения больше предельного значения flim. Для точного расчета конструкцию необходиом просчитать на колебания в КЭ программе, например SCAD.
- Для траверс при ветре под 45 градусов приняты эмпирические коэффициенты к ветровому давлению по методике Крюкова-Новгородцева и серий Электросетьпроекта. Пульсационная составляющая ветра в расчете по ПУЭ учитывается коэффициентом 1,5 согласно указаниям данного нормативного документа.
Правильность расчетов проверена на собственном опыте.
При создании файла использовалась программа Microsoft Exel 2013. Более ранние версии могут открыть файл некорректно (не проверял).
Ветровая нагрузка на решетчатые конструкции
Для определения ветровой нагрузки на решетчатые конструкции можно воспользоваться материалами, изложенными в СНиП. Для поиска оптимального в смысле ветровой нагрузки решения конструкции, что особенно важно для высоких сооружений, привлекают дополнительные сведения из экспериментальной аэродинамики.
Решетчатые конструкции, как объект действия на них ветровой нагрузки, характеризуются: размерами, удлинением, числом и взаимным расположением ферм, формой сечения и размерами стержней, видами узловых сопряжений стержней, количеством стержней в одном узле, коэффициентом заполнения (сплошности):

где sj — наветренная площадь стержня и узловых соединений;
S — площадь фермы по наружным обводам.
Гибкость стержня, или, что ближе к аэродинамике, относительное удлинение его в пределах каждой панели, т. е. отношение его геометрической длины между узлами к поперечному размеру, отражается на величине коэффициента лобового сопротивления.
Оптимальной формой сечения стержней строительной конструкции являются труба и круглый стержень, диаметр которых выбран таким, чтобы при расчетной скорости ветра происходило закризисное обтекание, т. е. при наименьшем коэффициенте лобового сопротивления (см. рис. 3.8). Это важно в случае применения шероховатых стержней, например элементов из сборного железобетона (см. рис. 3.15). В качестве примера на рис. 3.31 приведен график ветровой нагрузки на круглый цилиндр диаметром 0,3 м в зависимости от скорости ветра. На рисунке видно, что при скорости, равной 16 м/сек, нагрузка на цилиндр больше, чем при скорости 21 м/сек.
Ветровая нагрузка на трубу диаметром 150 мм в условиях закризисного обтекания и равновеликий по теневой площади угольник 150X150 мм 2 , если следовать указаниям СНиП, будет отличаться в три раза, так как их коэффициенты лобового сопротивления сх соответственно 0,45 и 1,4. В действительности, наибольшее значение cR угольника может быть до 2,76 (см. табл. 3.1), т. е. это отношение равно 6. Кроме того, гибкость трубчатого стержня равной длины примерно в два раза меньше, что позволяет полнее использовать материал. Сказанное наглядно демонстрирует преимущества трубчатых стержней в решетчатых конструкциях. Например, вес стальных решетчатых радиомачт и башен из стальных труб в 2—2,5 раза меньше веса конструкций из угольников; то же наблюдается в других областях строительства.
Одним из основных принципов проектирования решетчатых конструкций является концентрация усилий в меньшем числе стержней, т. е. увеличение размеров панелей. Той же цели служит применение стержней предельной допустимой нормами гибкости. В стальных конструкциях стержни поясов и опорных раскосов часто выбирают с гибкостью 80—100, в элементах решетки — до 150, в связях — до 200. За рубежом гибкость сжатых стержней допускают и больше. В высоких сооружениях получили распространение конструкции с раскосами и связями, гибкость которых 350; в предварительно напряженных конструкциях гибкость растянутых элементов не ограничивается. В решетчатых конструкциях из низколегированной стали и тем более из алюминиевых сплавов гибкость стержней принимают не более 40—60. Удлинение разнообразных стержней будет 15—50, если поперечный размер стержня принять в три раза больше радиуса инерции стержня. При таком удлинении стержней с острыми краями их коэффициент лобового сопротивления будет 1,35—1,75 вместо 1,98—2,12 бесконечно длинной пластинки. В СНиП коэффициент лобового сопротивления многих профилей решетчатых конструкций принят 1,4.
Для круглых стержней необходимо считаться с шероховатостью, за которую принимают не начальную, а ту, которая будет у стержня после ряда лет эксплуатации, учитывая при этом специальные меры по поддержанию качества поверхности. Для стальных решетчатых конструкций, оцинкованных или периодически окрашиваемых, относительную шероховатость круглых стержней можно принять 2·10 —4 ; для алюминиевых, не имеющих часто антикоррозионного покрытия, —1·10 —4 ; для бетонных конструкций — до 3·10 —3 .
Размеры зерен шероховатости или волнистости поверхности зависят от способа производства, поэтому, строго говоря, чем меньше диаметр трубы или круглого стержня, тем больше его относительная шероховатость. У железобетонных конструкций большое значение имеет качество опалубки и способ изготовления сборных элементов. В местностях, где наблюдаются частые переходы температуры воздуха через ноль градусов, разрушение поверхности бетона происходит быстрее, чем в районах с континентальным климатом. С этим необходимо считаться при установлении относительной шероховатости поверхности, которая будет хотя бы к половине намеченного срока службы сооружения и, конечно, больше, чем начальная.
Нагрузка от единичного скоростного напора на плоскую решетчатую ферму, выполненную из разнообразных по профилю стержней и различного удлинения (гибкости), суммируется из нагрузки на каждый элемент площадью sj с присущим ему аэродинамическим коэффициентом лобового сопротивления схj:

Тогда коэффициент лобового сопротивления всей фермы, отнесенный к сумме наветренных площадей стержней,

а отнесенный к площади фермы по наружным обводам, т. е. в свету,

Обращают внимание на то, к какой площади относится аэродинамический коэффициент, помня, что ∑sj=φS.
Взаимное расположение стержней в решетчатых конструкциях отражается на величине ветровой нагрузки. Для плоских ферм имеет значение расстояние между ее элементами. Опыты с двумя одинаковыми круглыми цилиндрами, расположенными в одной плоскости, нормальной к потоку, и параллельно друг другу, показали: при расстоянии в свету 0,08d? коэффициент сх=1,5, при расстоянии d сх=1,3, а при расстоянии 3d сх=1,2, т. е. сопротивление каждого по мере удаления друг от друга приближается к сопротивлению изолированного цилиндра до кризиса. Результаты опытов свидетельствуют о быстром затухании взаимного влияния смежных стержней, расположенных в одной плоскости, перпендикулярной потоку, поэтому при малой величине коэффициента заполнения фермы нагрузка на нее приближается к сумме нагрузок на отдельные стержни. При коэффициенте заполнения φ=0,85 и более или φ=0,25 и менее суммарная нагрузка на ферму на 5—15% будет больше, приближаясь к нагрузке на изолированные стержни бесконечной длины (рис. 3.32). Эти данные относятся к бесконечно длинной ферме, выполненной из стержней с острыми краями (см. табл. 3.1). Для ориентировочных расчетов эти значения умножают на 0,75 или 0,67, если ферма выполнена из небольшого диаметра труб или круглой стали. Более точно ветровую нагрузку на ферму вычисляют по формуле (3.15), т. е. по действительным коэффициентам лобового сопротивления шероховатых круглых цилиндров, определенным с учетом чисел Рейнольдса. Разброс (заштрихованная область) на рис. 3.32 вызван разным типом ферм.
Опытные значения коэффициента лобового сопротивления плоских ферм из круглой стали с коэффициентами заполнения 0,18—0,25 и при обтекании до кризиса (число Рейнольдса 1,2·10 5 ) находятся в области 0,95—1,05 [18].
Влияние удлинения фермы на лобовое сопротивление заметно сказывается при коэффициенте заполнения φ=0,90÷0,95. При φ=0,25÷0,70, что наиболее часто у стальных конструкций промышленных сооружений и мостов, сопротивление фермы с удлинением 5—10 составляет 0,9 сопротивления бесконечно длинной фермы одинаковой конструкции.
За последнее время наблюдается тенденция к применению решетчатых стальных конструкций с большими размерами панели. Коэффициент лобового сопротивления таких — нового типа — ферм будет выше, чем ферм прежнего типа, т. е. с частой решеткой, материалами исследований которых иногда пользуются в расчетах.
Количество стержней и вид соединений в узлах решетчатых конструкций мало влияет на величину коэффициентов сопротивления — ветровой нагрузки. Влияние деталей сопряжения стержней фермы учитывают конструктивным коэффициентом или, что лучше, наветренную площадь узловых соединений суммируют с площадью стержней.
При действии ветра на ферму под углом к ее плоскости нагрузка на нее сначала снижается медленно с ростом угла атаки а (рис. 3.33), что объясняется небольшим сокращением проекции наветренной площади стержней. Начиная с углов α=70÷80°, нагрузка на ферму уменьшается быстро, что вызывается увеличением затенения задних стержней передними по потоку. Минимальное значение нагрузки на плоскую ферму, расположенную под углом к потоку, составляет 0,35—0,45 нагрузки при действии потока нормально к плоскости фермы. Большие величины коэффициентов относятся к фермам из круглых стержней.
При действии потока под углом скольжения β нагрузка на конструкцию в направлении ветра (лобовое сопротивление) сначала медленно снижается с ростом угла β до 30—40° (рис. 3.34). С дальнейшим увеличением угла β происходит более быстрое снижение коэффициентов сопротивления до 0,25 лобового сопротивления при β=0°.
Коэффициент боковой силы, действующей в направлении оси z на плоскую ферму, при углах атаки α=0 и 45° сначала повышается; при угле скольжения β=30÷45° достигает максимума, равного примерно 0,35 лобового сопротивления, затем понижается и при β=90° становится равным 0,15—0,2 лобового сопротивления при углах α=0° и β=0°. При α=90° коэффициент cz=0,1сх. Коэффициенты сх и cz на рис. 3.33 и рис. 3.34 отнесены к постоянной наветренной площади фермы, за которую принята сумма проекций площадей стержней и узловых деталей на нормальную к потоку плоскость.
При углах атаки α≠0° и скольжения (β≠0° лобовое сопротивление фермы уменьшается; оно может быть определено умножением на поправочные коэффициенты, взятые по рис. 3.33 и 3.34. Это, строго говоря, приближенно, так как геометрическое сложение сил сопротивления по двум направлениям не отражает действительной картины из-за разных условий обтекания.
В исследованиях ветровой нагрузки на пространственные конструкции наибольшее внимание было уделено двум одинаковым плоским фермам, расположенным в параллельных плоскостях, башням и мачтам преимущественно треугольного и квадратного сечений.
Из общих физических представлений следует, что ветровая нагрузка на заднее по потоку тело всегда меньше, чем на переднее. Нагрузка на расположенные в двух параллельных плоскостях пластинки зависит от расстояния между ними (рис. 3.35). Влияние передней по потоку пластинки на заднюю заметно проявляется при расстояниях между ними до 2—3 высот (диаметров), т. е. в области, наиболее интересной для строителя.
Визуализацией течения жидкости установлено, что завихренная область за телом распространяется в стороны от оси симметрии, направленной по потоку, на относительно небольшую величину, в то время как по потоку — на большое расстояние. Поэтому наибольшая нагрузка на две фермы будет при направлении ветра под небольшим углом скольжения, когда стержни задней но потоку фермы выйдут из тени передней.
Наиболее интересно поведение ферм при относительно небольших расстояниях между ними — до 2—3 d, где d — высота фермы, и при коэффициентах заполнения фермы 0,15—0,6, распространенных в строительных конструкциях. Нагрузка на две параллельные фермы будет тем больше, чем дальше они расположены друг от друга и чем меньше их коэффициент заполнения (рис. 3.36). Графики построены для безразмерного коэффициента лобового сопротивления, поскольку таким путем удается лучше учесть особенности ферм, например удлинение фермы, форму сечения стержней и, что особенно важно, разную величину коэффициента лобового сопротивления одинарной фермы, принимаемого за исходный. В пределе при отношении b/d=∞ (b — расстояние между фермами) лобовое сопротивление двух решетчатых ферм равно удвоенной величине сопротивления одинарной фермы.
Коэффициент лобового сопротивления двух ферм можно представить в виде

где с ф х — коэффициент лобового сопротивления плоской фермы;
η — отношение лобового сопротивления подветренной фермы к сопротивлению наветренной.
Коэффициент с ф х принимают по рис. 3.32, но с поправкой на удлинение, или определяют по формуле (3.16), а коэффициент влияния задней фермы 1+η — по рис. 3.36.
Интересно знание ветровой нагрузки на две плоские фермы при расстоянии между ними в долях высоты фермы d (рис. 3.37). Существенное увеличение нагрузки на ферму заметно при углах атаки 10—20°. При расстоянии между фермами до 0,06 d нагрузка на обе фермы становится меньше, чем на одну. Последний случай представляет, скорее, теоретический интерес, но вместе с тем указывает на малое влияние различных дополнительных элементов, установленных вблизи элементов фермы.
Нагрузка на пространственную решетчатую конструкцию из двух параллельных ферм при действии ветра под небольшим углом атаки к плоскости передней фермы немного увеличивается, поскольку стержни задней по потоку фермы выходят из аэродинамической тени передней. С ростом угла атаки нагрузка на конструкцию падает сначала медленно, а затем быстро (рис. 3.38). Это объясняется все большим затенением задних ферм передними. При угле атаки α≈90° суммарная ветровая нагрузка на две фермы определяется в основном нагрузкой на пояса обеих ферм.
При действии ветра под углом к плоскости симметрии пространственной конструкции из двух параллельных ферм нагрузка на нее сначала увеличивается с ростом угла скольжения β (рис. 3.39), потому что при малых углах стержни задней фермы выходят из тени передних. При углах β=20÷30° нагрузка на конструкцию достигает наибольшего значения. С увеличением расстояния между фермами нагрузка на обе растет все меньше. При бесконечно большом расстоянии между фермами характер изменения нагрузки в зависимости от угла скольжения приближается к графику сопротивления изолированной (одинарной) фермы. При отношении b/d≥1,5 рост нагрузки становится уже малым и зависимость ее с увеличением угла β все более приближается к случаю, когда b/d=∞. Влияние коэффициента заполнения фермы в пределах 0,25—0,4 проявляется в повышении нагрузки; характер ее зависимости от угла β остается примерно одинаковым. При угле β=70° нагрузка на две фермы составляет приблизительно 0,25 наибольшей величины нагрузки; с дальнейшим ростом угла β она изменяется мало.
Анализ действия ветра на фермы при изменении углов атаки и скольжения позволяет сделать следующее заключение: наибольшая нагрузка на фермы будет при действии ветра, направленного под углом к горизонту α=20°, и при угле β=20°. Она может стать на 40—50% больше нагрузки по нормали к плоскости фермы.
Ветровая нагрузка на пространственные решетчатые конструкции исследована главным образом для четырехгранных и трехгранных башен и мачт с оттяжками, т. е. конструкций с большим удлинением. Балки жесткости висячих мостов, мосты перегружателей, эстакады имеют ту же особенность, что не позволяет вводить в расчеты понижающий коэффициент, зависящий от удлинения.
Выяснение ветровой нагрузки на башни и мачты проводилось на моделях всей конструкции или ее секций. Исследованиями моделей квадратного сечения решетчатых конструкций из угловой стали установлено: чем меньше коэффициент заполнения фермы (грани), тем больше коэффициент лобового сопротивления (рис. 3.40). Штриховкой показана область разброса опытных данных по различным конструкциям.
По СНиП коэффициент лобового сопротивления решетчатой пространственной конструкции квадратного сечения при ветре, нормальном к плоскости фермы,

где сф — коэффициент лобового сопротивления плоской фермы;
η — коэффициент влияния задней фермы по рис. 3.41.
Коэффициент лобового сопротивления плоской фермы сф определяется по формуле (3.16) или (3.17). Здесь обозначения взяты по СНиП.
Для трехгранной башни при коэффициенте заполнения фермы φ≥0,1 коэффициент спр согласно СНиП умножается на 0,9; разное направление ветра на конструкцию не учитывается.
- для стальных башен из одиночных уголков — 1,1
- то же, из составных элементов, железобетонных башен и деревянных башен из одиночных элементов — 1,2
- для деревянных башен из составных элементов — 1,3
Обычно наибольшая нагрузка бывает при ветре, направленном на угол решетчатой башни квадратного сечения — по диагонали. В ряде случаев наибольшее давление на нее может быть при ином направлении ветра, например под углом 30°.
На рис. 3.42 приведены коэффициенты лобового сопротивления квадратного сечения решетчатой конструкции, выполненной из круглой стали с шероховатостью ее поверхности k/d = = 1·10 —3 (k=40 мк). Модели исследовались при числе Re=118000, отнесенном к диаметру пояса фермы (В. И. Ханжонков). Кризис у таких шероховатых стержней наступает раньше — при Re=(0,5÷2)·10 5 . Наибольшее значение сх конструкции наблюдается при угле α=20÷30°, а не при 45°, как это наиболее часто у ферм из угловой стали. Давление на пространственную, конструкцию из круглых стержней примерно в 2,1 раза больше давления на ее грань. Это относится к раскосным и безраскосным конструкциям с коэффициентом заполнения грани 0,18—0,24 и. с различными узловыми соединениями.
Исследование моделей четырехгранных решетчатых призм из круглой стали, на которых были установлены секции телевизионных антенн, выполненные из труб, выявили аналогичное поведение конструкций (МГУ). Зависимость коэффициента лобового сопротивления от чисел Рейнольдса Re= (5÷10)·10 4 , вычисленных по диаметру поясов модели, не обнаружена. Наибольшее значение коэффициента сх наблюдается также при угле α=20—30°, а не при α=45°. Коэффициент сх квадратного сечения решетчатых призм на 20—30% больше коэффициента сх одиночного круглого цилиндра. Степень турбулентности аэродинамической трубы, где проводились эти измерения, ε=0,1%; она определена по шару (Re=375000) известным способом.
Преимущества трех поясов в сечении вызвали появление трехгранных башен и мачт. Наибольшая ветровая нагрузка на трехгранную решетчатую призму будет при ветре по нормали к грани, потому что в этом случае затенение задних стержней наименьшее (рис. 3.43). При ветре по биссектрисе угла и ветре, направленном параллельно одной из граней конструкции, нагрузка будет меньше, чем при направлении ветра на грань. Характерна значительная подъемная сила при углах атаки а = 30°, что учитывают в расчетах. Эти данные относятся к конструкциям из стержней с острыми краями (см. табл. 3.1).
Коэффициент лобового сопротивления трехгранных ферм из круглой стали, подобных четырехгранным, в условиях докризисного обтекания (Re=1,18·10 5 ) увеличивается примерно в 1,6 раза по сравнению с сопротивлением плоской фермы той же конструкции (рис. 3.44). Коэффициент заполнения грани этих ферм 0,18—0,24. Наибольшая величина коэффициента лобового сопротивления фермы остается примерно постоянной в пределах углов α=0—15° и α=45—60°, минимум коэффициента сх наблюдается вблизи угла а = 30°, но в окрестности этого угла появляется значительная подъемная сила.
Ветровую нагрузку на решетчатые конструкции из труб или круглых стержней определяют по формуле (3.15). При осреднении числа Рейнольдса по диаметру стержней фермы искажается представление о действительной картине обтекания: если число Рейнольдса вычислено по большому диаметру поясов, то обтекание решетки окажется также закризисным; на самом деле для меньшего диаметра решетки оно будет докризисное. Для таких конструкций тем более недопустимо относить число Рейнольдса к размеру поперечного сечения всей фермы.
Ветровую нагрузку на пространственную конструкцию с шестью гранями и более определяют, рассматривая ее состоящей из двух половин решетчатого многогранника. Нагрузку на наветренную ферму определяют как на условную плоскую ферму, являющуюся проекцией ферм на плоскость симметрии конструкции, т. е. учитывают углы наклона (скольжения) отдельных граней. При этом принимают во внимание удлинение граней, форму сечения стержней, коэффициент заполнения и число Рейнольдса — для круглых стержней. За расстояние между этими условными фермами принимают диаметр окружности, вписанной в многоугольник. Подветренную ферму учитывают коэффициентом η. Расчетным случаем будет часто ветер, направленный па нормали к плоскости одной из граней, если конструкция — с четным числом граней, что встречается чаще.
Ветровую нагрузку на многогранную решетчатую конструкцию определяют, пользуясь данными о коэффициентах лобового сопротивления фермы при различных углах скольжения (см. рис. 3.34 и 3.39), Елияние подветренных ферм учитывают коэффициентом, например, по рис. 3.41.
При размещении на опоре технологического оборудования расчетной схемой будет наиболее неблагоприятное сочетание нагрузок на несущую конструкцию и оборудование, принимая при каждом направлении ветра свой коэффициенты лобового сопротивления, т. е. с учетом углов атаки и скольжения.
Коэффициент лобового сопротивления n одинаковых плоских решетчатых ферм, расположенных параллельно и на равном расстоянии друг от друга, определяют по формуле

где с ф х — коэффициент лобового сопротивления одинарной фермы, в котором учтены особенности формы сечения и размеры стержней;
η — принимается по рис. 3.41.
Расчетная ветровая нагрузка на пространственную конструкцию из многих параллельных ферм будет при направлении ветра под небольшими углами. Она на 10—20% больше, чем нагрузка по формуле (3.20).
Для определения ветровой нагрузки на пространственные решетчатые конструкции предложены различные формулы, в которых в том или ином виде участвует коэффициент заполнения. Распространена формула

в которой постоянные a и b зависят от профиля стержней фермы, формы сечения пространственной конструкции (треугольная, квадратная или иная), соотношения высоты фермы к ее длине и коэффициента заполнения φ.


как и более сложные, являются по существу приближенным аналитическим выражением экспериментальной зависимости, т. е. справедливы, строго говоря, для определенного вида исследованных конструкций.
Постоянная а в формуле (3.21) чаще всего назначается несколько больше среднего коэффициента лобового сопротивления двух ферм при бесконечно большом расстоянии между ними. В ней учитывают и число граней конструкции. Например, в Чехословакии в нормах проектирования антенных сооружений для решетчатых конструкций из стержней с острыми краями рекомендуются следующие постоянные:

Здесь в числителе приведены значения постоянных для квадратного сечения и прямоугольного с отношением сторон 1:2, в знаменателе — для треугольного сечения. Для конструкций из трубчатых или круглых элементов приведенные выше значения умножаются на коэффициент 0,75; при этом подразумевается докризисное обтекание стержней.
Исследования моделей квадратного сечения решетчатых ферм из угольников и труб показали, что их сопротивление, рассчитанное по этим нормам, больше действительного на 18—27% (первая цифра относится к конструкциям из угловой стали, вторая — из труб). Превышение рассчитанного сопротивления треугольных конструкций из труб — 5—27%. Коэффициент заполнения опытных ферм 0,185. Для плоских решетчатых ферм нормы дают превышение всего лишь на 8—18%. Скорость потока в опытах была до 30 м/сек, что свидетельствует о докризисном обтекании круглых цилиндров.
Действие ветра на угол — по диагонали — четырехгранной конструкции учитывают иногда коэффициентом 1—0,6φ. Нагрузку на трехгранную решетчатую конструкцию чаще всего принимают не зависящей от направления ветра. Это следует и по СНиП.
Для высотных сооружений типа радиомачт, башен различного назначения, телевизионных опор, а также больших радиотелескопов, ветровая нагрузка на которые является доминирующей над остальными, пользование осредненными коэффициентами лобового сопротивления, рекомендуемыми нормативами для промышленного строительства, может дать ошибочное представление о величине ветровой нагрузки. Это обстоятельство заставило исследовать модели высотных сооружений или вводить повышенное значение коэффициентов лобового сопротивления, что делают чаще.
Коэффициент лобового сопротивления обычных плоских решетчатых ферм из стержней с острыми краями, равный 1,4, для высоких сооружений с большими панелями, т. е. с малым коэффициентом заполнения фермы, надо считать заниженным. В большинстве стран наименьшее значение коэффициента лобового сопротивления таких ферм равно 1,6.
В США, например, приняты следующие величины коэффициентов лобового сопротивления решетчатых башен из стержней с острыми краями (угольники, швеллеры и др.): для четырехгранных конструкций при действии ветра по нормали к плоскости грани — 2,2/1,7; на угол 2,4/1,9; для трехгранных по нормали к грани — 2,1/1,6, параллельно грани — 1,6/1,3. Здесь в числителе дано значение сх при коэффициенте заполнения фермы φ=0,14, а в знаменателе — при φ=0,27. Величина сопротивления решетчатых конструкций из труб или круглых элементов уменьшается умножением на коэффициент 0,67, полагая докризисное обтекание. В этих нормах средний коэффициент лобового сопротивления пространственных конструкций из элементов с острыми краями при действии ветра нормально к одной из четырех граней — 2,2, при действии на угол — 2,4, на трехгранную конструкцию: нормально к грани — 2,0, параллельно грани — 1,5.
Влияние второй (задней) фермы учитывают коэффициентом 1,6, принимая усредненное значение коэффициента лобового сопротивления, равное 1,7. Вообще говоря, значение сх может быть 1,5—1,8.
Определение коэффициента давления от ветровой нагрузки для результирующих нагрузок на стержни плоских решетчатых конструкций
В этой статье представлен простой пример решетчатой конструкции, который объясняет, как задать ветровое нагружение в качестве функции сплошности решетки.
Ветер, перпендикулярный конструкции

Базовая скорость vb = 25,0 м/с
Базовое скоростное давление qb = 0,39 кН/м²
Пиковое скоростное давление
q p ( z ) = 1 , 7 · q b · z 10 0 , 37 = 1 , 7 · 0 , 39 · 7 , 5 10 0 , 37 = 0 , 596 kN / m ²
Коэффициент силы cf для решетчатых конструкций:
c f = c f , 0 · Ψ λ
Определение коэффициента силы cf, 0 для решетчатых конструкций без торцевого воздействия с использованием коэффициента твердости φ
где
A = сумма предполагаемых площадей стержней
AC = l ⋅ b = замкнутая площадь рассматриваемой грани
Соотношение площадей решетки:
A = 2 , 828 m · 0 , 1 m · 5 2 , 0 m · 0 , 05 m · 4 2 , 0 m · 0 , 1 m · 2
10 m · 0 , 2 m · 2 = 6 , 214 m ²
A C = 10 m · 2 m = 20 m ²

φ = 6 , 214 m ² 20 m ² = 0 , 3107
После того, как коэффициент прочности получен, коэффициент силы cf, 0, равный 1,6, может быть определен, например, по стандарту EN 1991‑1‑4, рисунок 7.33 [1].

Также необходимо определить эффективную гибкость конструктивного элемента, чтобы определить коэффициент концевого эффекта Ψλ.
Эффективная гибкость λ (Таблица 7.16 → BS EN 1991‑1‑4 [2] )
λ = 2 · 10 m 2 m = 10 < 70 → 10 ist maßgebend
Используя ранее рассчитанные значения, коэффициент конечного эффекта Ψλ , равный 0,95, можно определить по диаграмме на рисунке 7.36 стандарта.

Используя этот коэффициент, получается следующий коэффициент силы:
c f = c f , 0 · Ψ λ = 1 , 6 · 0 , 95 = 1 , 52
Расчет результирующей ветровой нагрузки на решетчатую конструкцию
Вариант 1: Эквивалентная статическая нагрузка Fw
F w = c f · q p ( z ) · A ref
где
Aref = проектируемая площадь
F w = 1 , 52 · 0 , 596 kN / m ² · 6 , 214 m ² = 5 , 63 kN
Вариант 2: нагрузка на стержень из нагрузки на площадь
F w 1 = 1 , 52 · 0 , 596 kN / m ² = 0 , 91 kN / m ²
Чтобы распределить нагрузку на эту область в RFEM/RSTAB только на стержни, необходимо выбрать опцию «Пусто, только на стержнях» в разделе «Область приложения нагрузки». После ввода нагрузки и нажатия [OK] сумма нагрузки, которую необходимо приложить, снова отображается в информационном окне.
Dipl.-Ing. (BA) Markus Baumgärtel
Поддержка клиентов
Г-н Баумгертель осуществляет техническую поддержку пользователей Dlubal Software.
- Линейный и нелинейный расчет конструкций в RFEM
- Полезные инструменты для быстрого создания конструкций в программе RSTAB
- Eurocode 1: Einwirkungen auf Tragwerke — Teil 1-4: Allgemeine Einwirkungen, Windlasten; DIN EN 1991-1-4:2010-12
- Nationaler Anhang — National festgelegte Parameter — Eurocode 1: Einwirkungen auf Tragwerke — Teil 1-4: Allgemeine Einwirkungen — Windlasten; DIN EN 1991-1-4/NA:2010-12
Скачивания
Файл модели в программе RSTAB
- Mia: помощник ИИ
- Актуальная База знаний
У вас есть какие-нибудь вопросы?





- События
- Видеоролики
- Модели для скачивания
- База знаний
- Скриншоты
- Функции продуктов
- Часто задаваемые вопросы (FAQ)
- Проекты заказчиков

Онлайн-тренинги


Онлайн-тренинги



Онлайн-тренинги



Онлайн-тренинги


Онлайн-тренинги

![]()
Длина: 00:00:25 min
![]()
Проект заказчика
Длина: 00:00:00 min
![]()
Проект заказчика
Длина: 00:00:00 min
![]()
Проект заказчика
Длина: 00:00:00 min
![]()
Проект заказчика
Длина: 00:00:00 min
![]()
Проект заказчика
Длина: 00:00:00 min
![]()
Проект заказчика
Длина: 00:00:00 min
![]()
Проект заказчика
Длина: 00:00:00 min
![]()
Проект заказчика
Длина: 00:00:00 min
Применить фильтр

- 3D Viewer | Google
- 3D Viewer | Babylon
- Виртуальная реальность

- 3D Viewer | Google
- 3D Viewer | Babylon
- Виртуальная реальность

- 3D Viewer | Google
- 3D Viewer | Babylon
- Виртуальная реальность

- 3D Viewer | Google
- 3D Viewer | Babylon
- Виртуальная реальность

- 3D Viewer | Google
- 3D Viewer | Babylon
- Виртуальная реальность

- 3D Viewer | Google
- 3D Viewer | Babylon
- Виртуальная реальность

- 3D Viewer | Google
- 3D Viewer | Babylon
- Виртуальная реальность

- 3D Viewer | Google
- 3D Viewer | Babylon
- Виртуальная реальность
Учет образования площади карниза при создании ветровой нагрузки

Neben der Dachgeometrie und der Dachform kann bei Flachdächern auch die Ausbildung des Traufbereiches bei der Lastgenerierung berücksichtigt werden.
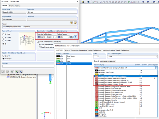
Сочетания крановых нагрузок: EN 1990 + EN 1991-3; Краны

Функция автоматического создания сочетаний в программе RFEM и RSTAB по норме «EN 1990 + EN 1991‑3; Краны» позволяет легко рассчитывать как подкрановые балки, так и опорные нагрузки на всю остальную конструкцию.
Использование высвобождений на концах стержня с допуском

Чтобы смоделировать в соединении между стержнями зазор для подшипника, можно для высвобождений на концах стержней использовать функцию «Диаграмма». Однако для ее применения требуется сначала определить соответствующую степень свободы как высвобождение. Затем уже достаточно лишь выбрать из выпадающего списка возможность «Диаграмма».

Нагружение снеговым заносом у пильчатых крыш учитывается в программах RFEM и RSTAB согласно п. 5.3.4 (3) нормы DIN EN 1991‑1‑3.






- 3D Viewer | Google
- 3D Viewer | Babylon
- Виртуальная реальность



Режим полета камеры

Благодаря функции «Режим полета» можно в программе RFEM и RSTAB виртуально пролетать по вашим конструкциям. Направлением и скоростью полета можно легко управлять с помощью клавиатуры. Кроме того, каждый ваш полет по конструкции можно сохранить как видеоролик.
RWIND Simulation | Характеристики
- Несжимаемый 3D расчет воздушного потока в пакете программ OpenFOAM ®
- Прямой импорт модели из программы RFEM и RSTAB, включая соседние модели и модели рельефа (файлы 3DS, IFC, STEP)
- Расчет модели с помощью STL или VTP файлов независимо от программы RFEM и RSTAB
- Удобный ввод изменений в модель с помощью функции перетаскивания и других графических инструментов
- Автоматическая коррекция топологии модели с помощью термоусадочных сеток
- Возможность добавления объектов из окружающей среды (здания, местности . )
- Определение ветровых нагрузок на основе высоты здания согласно нормативным параметрам (скорость, интенсивность турбулентности)
- Модели турбулентности к-эпсилон и к-омега
- Автоматическое создание сетки в соответствии с выбранной высотой детали
- Возможность параллельного расчета с оптимальным использованием производительности многоядерных компьютеров
- Предоставление результатов для моделирования с низким разрешением (до 1 миллиона ячеек) в течении нескольких минут
- Предоставление результатов для моделирования со средним/высоким разрешением (от 1 до 10 миллионов ячеек) в течении нескольких часов
- Графическое отображение результатов на плоскостях сечения и отсечения (скалярные и векторные поля)
- Графическое отображение направлений воздушного потока
- Анимация направлений воздушного потока (возможность создания видео)
- Задание точечных и линейных зондов
- Отображение аэродинамических коэффициентов
- Графическое отображение параметров турбулентности в поле ветра
- Возможность создания сеток с помощью поверхностных слоев для области вблизи поверхности модели
- Возможность учета шероховатых поверхностей модели
- Возможность применения численной модели по методу второго Метод
- Многоязычный пользовательский интерфейс (напр., немецкий, английский, испанский, французский)
- Возможность документации результатов в протоколе результатов RFEM и RSTAB
RWIND Simulation | Ввод данных

Положитесь на программы Dlubal даже в ветреную погоду. Программы RFEM и RSTAB предоставляют специальный интерфейс для экспорта моделей (напр. конструкций, определенных стрежнями и поверхностями) в RWIND 2. Здесь направления ветра, которые необходимо рассчитать для вашего проекта, задаются с помощью соответствующих угловых положений вокруг вертикальной оси модели. Кроме того, на основе надлежащей ветровой нормы определяются также вертикальный профиль ветра и профиль интенсивности турбулентности. Эти спецификации приводят к конкретным загружениям, в зависимости от угла. Для этого полезны параметры жидкости, свойства модели турбулентности и параметры итерации, которые все хранятся в глобальном масштабе. Вы можете расширить эти загружения путем частичного редактирования в среде RWIND 2, используя модели местности или окружающей среды из векторной графики STL.
В качестве альтернативы, можно запустить RWIND 2 также вручную и без применения интерфейса для RFEM или RSTAB. В таком случае, конструкции и окружающую местность можно смоделировать непосредственно в программе с помощью импортированных STL и VTP файлов. Вы можете задать зависящие от высоты ветровые нагрузки и другие механические свойства жидкостей прямо в RWIND 2.
Благодаря своей универсальности, RWIND 2 всегда на вашей стороне, чтобы поддержать вас в ваших индивидуальных проектах.
RWIND Simulation | Расчет
Your browser does not support the video tag.
Работайте над своими моделями с помощью эффективных и точных расчётов в цифровой аэродинамической трубе. RWIND 2 использует численную модель CFD (вычислительная гидродинамика) для моделирования воздушных потоков вокруг объектов. В процессе моделирования затем создаются конкретные ветровые нагрузки для программы RFEM или RSTAB.
RWIND 2 выполняет это моделирование с использованием трехмерной сетки объема. В программе имеется возможность автоматического создания сетки стержней; потому что с помощью нескольких параметров можно в модели легко задать не только густоту ячеек, но и местные уплотнения сетки. Для расчета воздушных потоков и давлений на поверхность модели затем используется численный решатель несжимаемых вихревых течений. Затем полученные результаты экстраполируются на вашу модель. RWIND 2 предназначен для работы с различными численными решателями.
Однако, в настоящее время мы рекомендуем использовать пакет программ OpenFOAM ® , которые не только, что дали хорошие результаты в наших тестах, но они также принадлежат к широко используемым инструментам в области CFD моделирования. В настоящее время разрабатываются также альтернативные численные решатели.
Можно ли отредактировать протокол результатов, не открывая его?
Как ведет себя в программе RFEM модель материала «Ортотропная пластическая»?
Какое значение имеет суперпозиция в динамическом расчете по правилу CQC?
Сетевое средство «Карты зон снеговой, ветровой и сейсмической нагрузки» отображает для Германии зоны снеговой нагрузки 1*, 1a*, 2* и 3*. На чем основывается определение этих зон?
Играет ли в расчете сочетаний нагрузок роль и то, если для некоторого из включенных загружений расчет выполняется по геометрически линейному методу или по методу второго порядка?
Во время расчета мне появляется в программе RFEM сообщение об ошибке № 1639, а в программе RSTAB ошибка № 1640 «Стержень № XY | | Шарниры № YZ на концах стержня свободны в повороте вокруг оси x. Пожалуйста, исправьте это в таблице 1.17 (или 1.7 в RSTAB) или другой соответствующей таблице». Как можно решить эту проблему?